

Overview
What is PearlVibe?
PearlVibe is an AI‑assisted flow editor for phone call agents. You build your Pearl as a decision tree made of nodes (dialogue, actions, integrations…) and transitions (what happens next depending on user intent, answers, or call outcome).You can work in two complementary ways:
| Mode | Description |
|---|---|
| Vibe coding (chat mode) | You talk to the AI in natural language (e.g. “Add a post‑call SMS when the booking is confirmed”) and Pearl Vibe automatically creates or edits nodes and transitions for you. |
| Manual mode | You configure each node and its transitions yourself for full control. Every setting is visible and editable. |
What can you build with PearlVibe?
With PearlVibe, you can design:| Flow Type | Use Cases |
|---|---|
| Inbound flows | Support and customer care lines, order tracking, FAQs, triage, appointment management, etc. |
| Outbound campaigns | Sales campaigns, payment reminders, debt collection, upsell flows, satisfaction surveys, and more. |
Key benefits
- Build in minutes instead of days – Use the chat to describe what you want, then refine visually.
- Safe versioning – Work in a Draft with autosave while your Published version continues to run in production.
- Visual understanding of calls – Use test calls and live node highlighting to see exactly how calls traverse your flow.
- Structured but flexible – Combine high‑level “vibes” (global instructions, personality) with precise node and transition logic.
How PearlVibe Is Structured
PearlVibe is composed of four main areas:| Area | Description |
|---|---|
| The header | Global controls, versioning, model choice, integrations, tasks, and test calls. |
| The left sidebar | Chat (vibe coding) and manual configuration of the selected node. |
| The central canvas | The visual decision tree where nodes and transitions live. |
| Top navigation tabs | Switch between the main workspaces of your Pearl: Flow Editor, Pearl Settings, Knowledge Base, Analytics, and Campaign Settings (inbound / outbound). |
Header
The header is always visible at the top of the editor. It centralizes the main controls related to your Pearl as a whole.

Pearl Name
Pearl Name
Shows the current Pearl’s name and lets you rename it. This is the label you’ll reuse in the platform and in your workspace.



Model Selection
Model Selection
Model selection defines the intelligence, speed, and cost profile of your Pearl.
From the model picker in the header, you can choose between three NLPearl models:

Available models
Our high-intelligence model, offering the same depth as Pearl Trident but tuned for ultra-low latency.Use it when you need:
Choosing the right model for your PearlWhen selecting a model, consider three main dimensions:
Impact on your PearlYour model choice directly affects:


| Model | Quality | Speed | Cost |
|---|---|---|---|
| Pearl Arrow | Best Quality | Fastest | +2 credits/min |
| Pearl Trident | Best Quality | Standard | Standard Rate |
| Pearl Oyster | Good Quality | Standard | -2 credits/min |
- Pearl Arrow
- Pearl Trident
- Pearl Oyster
Best Quality · Fastest · +2 credits/min
- The snappiest real-time experience for callers.
- Highly nuanced, human-like conversations.
- VIP lines, complex sales calls, or high-stakes negotiations where every second of silence matters.
Choosing the right model for your PearlWhen selecting a model, consider three main dimensions:
| Dimension | Recommendation |
|---|---|
| Speed | If the caller experience must feel instant (no awkward silences, rapid back-and-forth), prefer Pearl Arrow. For standard conversational latency, Pearl Trident and Pearl Oyster are usually enough. |
| Reasoning / intelligence | For complex qualification, multi-step troubleshooting, or situations where the agent needs to “think”, choose Pearl Trident or Pearl Arrow. For simple flows with clear scripts and few edge cases, Pearl Oyster is more than sufficient. |
| Cost | Pearl Arrow delivers top experience at a higher per-minute cost (+2 credits/min vs Trident). Pearl Trident offers best quality at a standard rate. Pearl Oyster is cheaper per minute (–2 credits/min vs Trident), ideal when cost per call is the main constraint. |
Impact on your PearlYour model choice directly affects:
| Impact | Description |
|---|---|
| Answer quality | Nuance, empathy, and how well the Pearl handles ambiguous or messy input. |
| Latency | How quickly the Pearl responds after the caller finishes speaking. |
| Cost per call / per minute | The effective cost of each campaign or use case. |
You can start with Pearl Trident as a balanced default, then use Analytics to compare performance and cost. If you need more speed or nuance, move to Pearl Arrow; if you need to optimize budget for simple flows, switch to Pearl Oyster.
Versioning, Drafts & Publishing
Versioning, Drafts & Publishing
Pearl Vibe is built for safe iteration: you can experiment freely without breaking your live calls.Autosave Drafts

Published Version (View Mode)

Rollback to Published

Publishing a New Version



- All changes in the editor are automatically saved into a Draft.
- The Draft is independent from the live Published version.
- You can close and come back later: the Draft is preserved.
Published Version (View Mode)


- The Published version is the one actually used to handle calls.
- You can open it in view‑only mode to review what is currently live.
- This helps align product, ops, and compliance teams on the exact live configuration.
Rollback to Published


- If your Draft becomes messy or contains changes you no longer want, you can rollback.
- Rollback discards the current Draft and reloads the editor with the latest Published version.
Publishing a New Version


- When you are satisfied with your Draft and tests, click Publish.
- The Draft becomes the new Published version and starts handling calls.
- A new Draft session then begins for your next round of changes.
Integrations & Variables
Integrations & Variables
Integrations and variables are what connect your Pearl to the rest of your stack.

Variable ManagerVariables can be managed using the Variable Manager, the Variable Manager allows you to create, edit, and organize variables used in your conversation flows.

Integration ManagerThe Integration Manager is where you connect external systems by adding credentials and configuration for each integration.

It lets you:




See the Variables documentation for more details.
Integration ManagerThe Integration Manager is where you connect external systems by adding credentials and configuration for each integration.


- Add new integrations (e.g. Salesforce, HubSpot, ticketing tools, booking engines).
- Configure authentication.
Task & Error Management
Task & Error Management
As your flows grow, PearlVibe helps you keep them valid, connected, and fully configured.

Tasks & Errors sidebarClicking the Tasks & Errors button opens a right-hand sidebar that groups everything in one place:
Each card in the Task & Error section shows:


| Section | Content |
|---|---|
| Task & Error section | Lists all issues found in your nodes (e.g. “Missing API Endpoint”, “Missing Transition: Continue”). |
| Credentials section | Lists integrations that still need to be connected (e.g. Algolia, Calendly, etc.). |
- A short description of what’s missing or misconfigured.
- A “Fix with AI” action to let the agent propose and apply a fix.
- An “Open in editor” action that jumps directly to the affected node in the Flow Editor.
Test Calls & Debugging
Test Calls & Debugging
Test calls are the safest way to validate your Pearl before and after publishing.Launching a Test Call

To run a test call:
Live Node Tracing

During the test call:
Post‑Call Views

The Test Call panel also includes a tab for Post‑Calls:


- Open the Test Call panel from the header.
- Enter the phone number you want to call (usually your own or a test device).
- Start the test: the Pearl calls that number using the current Draft configuration (unless you choose otherwise).
Live Node Tracing


- Nodes in the canvas light up one after another as the conversation progresses.
- You can visually follow the path the call is taking through your flow.
Post‑Call Views


- See which Post‑Call nodes were executed after hang‑up.
- Inspect the actions triggered (SMS, emails, CRM updates, webhooks…).
- Use this view to verify that your back‑office automation is behaving as expected.
To learn more about Post-Call, see the Post-Call documentation.
Chat Sidebar
The chat sidebar is the control panel for the current node. It combines two complementary views:| View | Description |
|---|---|
| Chat | Vibe coding with the PearlVibe AI. |
| Manual | Explicit configuration of the selected node. |
All actions in this sidebar always apply to the node currently selected in the flow editor (unless explicitly noted as global, like General Instructions).
- Chat mode (Vibe Coding)
- Manual mode (per node)


- Create or delete nodes.
- Edit the content and behavior of a node.
- Add, rename, or reconnect transitions.
- Attach actions (API calls, SMS, email, transfers, etc.).
- Configure post-call logic.
| Element | Description |
|---|---|
| Chat input | Enter instructions such as: “Split this node into three outcomes based on payment status.”, “After a successful payment, send a confirmation SMS and end the call.”, “Create a post-call node that logs the outcome to the CRM.” |
| Send | Sends your instruction to the AI and applies the resulting changes to the flow. The editor is updated in real time so you can immediately review what has changed. |
| File upload | Attach supporting material (FAQs, pricing sheets, policy docs, playbooks, etc.). These files enrich the Pearl’s knowledge and can be referenced in node prompts and call behavior. |
| Enhance prompt | Takes a rough or short instruction and rewrites it into a clearer, more structured request before execution. Use this when your initial prompt is ambiguous or incomplete and you want the AI to “clean it up” first. |
| Node context pill | When a node is selected in the canvas, its name appears as a pill above the chat. Any instruction you send while this pill is active is interpreted in the context of that node (for example: “Change the greeting”, “Add a failure transition that transfers to support”, etc.). |
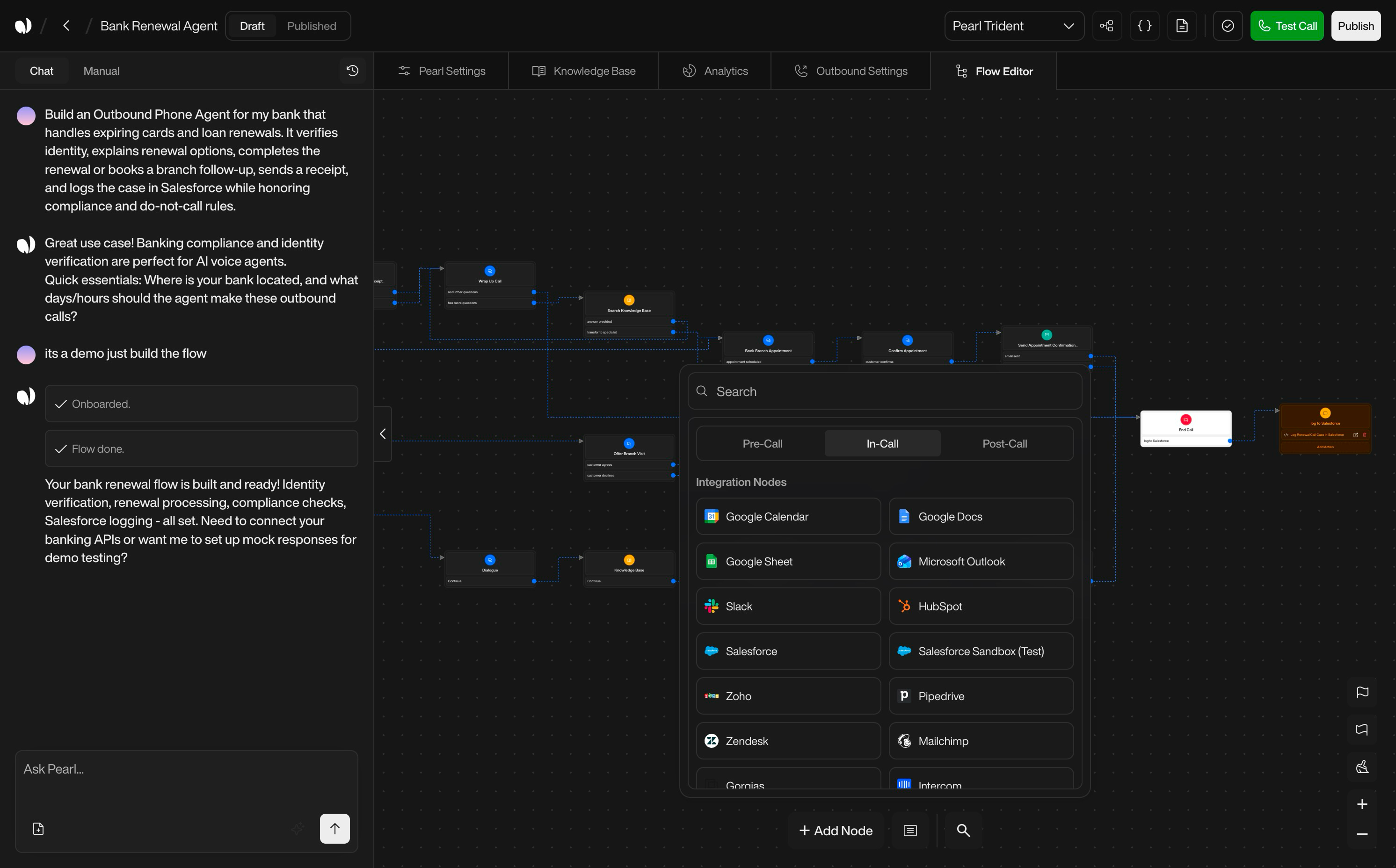
Central Canvas
The central canvas displays your flow as a graph of nodes and transitions.

| Element | Description |
|---|---|
| Nodes | Each node represents a step in the call (a message, an action, or a set of actions). |
| Transitions | Each transition represents a possible path from one node to another based on intents, recognition results, or business logic. |
- Select nodes to open them in the sidebar.
- Drag nodes to reorganize the layout visually.
- Follow transitions to understand how the call can move through the flow.
- Hover nodes to see popovers with a quick summary of what they do (main actions, key conditions, etc.).
Node Types Overview
Node Types Overview
Pearl Vibe supports several node types:
| Node Type | Description |
|---|---|
| Start node | Entry point of the flow. |
| In‑Call nodes | Actions that occur while the caller is on the line. |
| Integration nodes | Interactions with external systems (CRM, ticketing, booking…). |
| End Call node | The node that ends the conversation. |
| Post‑Call nodes | Actions executed after the call has ended. |
Understanding Node Types: Pre-Call, In-Call & Post-CallYour Pearl flow is built around three categories of nodes, each designed for a specific moment in the call lifecycle. Knowing the difference is essential to avoid misusing an action or expecting behavior that can’t happen at that stage.1. Pre-Call Nodes — Before the call startsThese nodes run prior to dialing or answering. They’re ideal for preparing context: fetching customer data, checking availability, validating an ID, loading account information. They cannot interact with the caller and cannot create or import leads.2. In-Call Nodes — During the conversationThese nodes control everything that happens while the caller and the agent are connected. Dialogue, decision logic, sending SMS/emails, API calls, CRM updates — all real-time actions happen here. This is the core of your conversational flow.3. Post-Call Nodes — After the call endsOnce the call is finished, these nodes handle asynchronous tasks: writing CRM logs, creating leads, triggering webhooks, updating databases, or launching follow-up workflows. They cannot affect what happened during the call, only what happens after.
Start Node
Start Node
Every flow begins with a Start node. It controls how the conversation is initiated.

You can configure it in two ways:


| Configuration | Description |
|---|---|
| Opening sentence | A standard greeting and first question, for example: “Hi, you’ve reached [Company]. How can I help you today?” |
| Pre‑Call API | Before the Pearl speaks, it can call an external API (for example to fetch order details, check account status, or pre‑qualify the caller). The API response can then change the opening sentence, route the caller toward different branches, or preload variables and context. |
The Pre-Call API cannot be used to import leads into your Pearl. Its purpose is strictly to enrich or prepare contextual data before the call starts
In‑Call Nodes
In‑Call Nodes
In‑Call nodes represent actions and dialogues during the call. Typical types include:



| Node Type | Description |
|---|---|
| Dialogue | The Pearl speaks, listens, and interprets the caller’s response according to your instructions. |
| Send SMS | Send a text message to the caller during the call (e.g. a confirmation code, a link, or a summary). |
| Send email | Trigger an email to the caller or your team. |
| API | Call an external API (e.g. update a record, check availability, create a ticket). |
| Transfer call | Transfer the caller to a human agent or another phone number. You can control what happens before and after transfer. |
Integration Nodes
Integration Nodes
Integration nodes allow your Pearl to interact directly with external tools and services without writing any API code yourself. They serve as pre-configured action blocks that handle authentication, request formatting, and data mapping automatically.

Integration node variants:
What Integration Nodes DoIntegration nodes encapsulate tasks such as:
How They Work
Available Integrations
ActiveCampaign
Airtable
Algolia
Anthropic
AssemblyAI
Backblaze
Baserow
Bitly
Brevo
Cal.com
Calendly
Clearbit
ClickUp
Cloudflare
Cohere
Contentful
Convertkit
Customer.io
Datadog
DeepL
DigitalOcean
Discord
Elasticsearch
Freshdesk
Ghost
Google Calendar
Google Docs
Google Sheets
Grafana
Groq
Hetzner
HubSpot
HuggingFace
Hunter
InfluxDB
JotForm
Lemlist
Magento
MailerLite
Mailgun
Mailjet
Mandrill
Matrix
Mattermost
MessageBird
Metabase
Microsoft Outlook
MinIO
Mistral AI
Mocean
MongoDB
MQTT
MSG91
MySQL
Netlify
New Relic
NocoDB
OpenAI
OpenRouter
OpenWeatherMap
Pabbly
Paddle
PagerDuty
Perplexity
Pinecone
Plivo
PostHog
PostgreSQL
Postmark
Pushover
Qdrant
RabbitMQ
Redis
Replicate
Rocketchat
Salesforce
SendGrid
Sendy
Sentry
Serp
SIGNL4
SparkPost
Square
Stability AI
Strapi
Supabase
Telegram
Together AI
Twilio
Typeform
Vercel
Vonage
Wasabi
Weaviate
WooCommerce
WordPress
Wufoo
Yourls
Zulip


| Variant | Description |
|---|---|
| In-Call Integration Nodes | Executed while the caller is still on the line (e.g. checking a CRM record before answering). |
| Post-Call Integration Nodes | Executed after the call ends (e.g. logging call results into a ticketing system). |
| Category | Examples | Tasks |
|---|---|---|
| CRM operations | Salesforce, HubSpot, Pipedrive… | Create or update records, attach call results, sync contact data. |
| Helpdesk platforms | Zendesk, Freshdesk… | Create tickets, update statuses, push conversation summaries. |
| Booking engines | Calendly, Cloudbeds, Shore… | Check availability, create reservations, cancel or modify bookings. |
| Search & data services | Algolia, Elasticsearch… | Query product/catalog data, validate inputs, or retrieve structured info. |
| Payments & billing | Stripe, Paystack… | Check payment status, initiate a payment link workflow, validate customer identity. |
| Custom Integrations | Any configured integration | Any integration you configure in the Integration Manager becomes available here as a dedicated node. |
| Feature | Description |
|---|---|
| Secure Credentials | The Integration Manager stores credentials securely (API keys, tokens, IDs…). |
| Available as Node | Once connected, each service becomes available as a node in the flow. |
| Simple Configuration | The node exposes only the required parameters—no API documentation or coding needed. |
| Data Mapping | Returned data can be mapped to variables and used later in the conversation. |
End Call & Post‑Call Nodes
End Call & Post‑Call Nodes
End Call nodeThis node closes the conversation gracefully (e.g. “Thanks for your time, goodbye.”). It is typically the last in‑call node.

Post‑Call nodesAfter the End Call node, you can add Post‑Call nodes via transitions. These nodes execute actions after the call has ended, such as:



- Sending a summary SMS.
- Writing a detailed log into your CRM.
- Triggering a webhook.
- Sending internal notifications to your team.
Post‑Call nodes support many of the same actions as In‑Call nodes but are not constrained by real‑time conversation.


Node Structure
Node Structure
Each node shares a common structure:

Header


- Icon representing the type of node.
- Node name, editable to reflect its role (“Payment check”, “Qualification”, “Post‑call CRM update”…).
- See which node each transition points to.
- Click to navigate along the transition.
- Disconnect or reconnect transitions to reshape the flow.
- Main instruction or script.
- Key actions (SMS, API, transfer…).
- Critical transitions or tags.
Bottom tools
Bottom tools
At the bottom of the canva you’ll find:


| Tool | Description |
|---|---|
| Add node buttons | Create new nodes manually (Pre-Call, In-Call, or Post-Call nodes), browse and search node types, and insert nodes directly into the flow. |
| General Instructions | Opens a popup where you define global instructions for the entire flow (tone, strategy, guardrails, constraints). These act as a “meta prompt” on top of individual nodes. |
| Search | Search across all nodes by name or content and jump directly to the node you need. |


Top Navigation tabs
Configure your Pearl’s identity, knowledge, and behavior settings.

Agent Customization
Agent Customization
In this step, you can customize your voice agent’s identity and behavior by setting its name, language, voice, personality, and timezone.
Agent Names, Languages & VoicesTo define your agent’s identity:

Multilingual Agent Configuration:You can set up your Pearl to support multiple languages by creating several agent configurations — each with a specific name, language, and voice.

PersonalityYour AI agent can take on a wide range of personalities — from natural and professional to wild, fictional, or downright iconic.


TimezoneDefine the timezone of the agent. This influences time-related actions, such as booking meetings.

- (1) Agent Name – Give your agent a name (e.g., Joa, Victoria). This name helps humanize the interaction and reflect your brand identity.
- (2) Language – Select the default language your agent will speak. This ensures accurate pronunciation and localized expressions.
- (3) Voice – Choose the voice that will represent your agent. You can preview voices and select the one that fits your tone.


Multilingual Agent Configuration:You can set up your Pearl to support multiple languages by creating several agent configurations — each with a specific name, language, and voice.
- To add a new language configuration, click on the ”+” button (2). This allows you to define additional agents who can handle conversations in other languages.
- Each configuration should include a name (used during calls), a language, and a corresponding voice.
- The first agent you create is automatically marked as the Default Agent (1). This agent will always initiate the conversation when a call begins, unless another language is requested by the caller.
You can define as many language configurations as needed — perfect for global audiences or multilingual teams.


Explore Voice and Language to view all the language options available.
PersonalityYour AI agent can take on a wide range of personalities — from natural and professional to wild, fictional, or downright iconic.
| Personality Name | Description (vibe / reference) |
|---|---|
| Natural | Neutral and balanced — default tone. |
| Friendly Consultant | Warm, helpful, and a touch conversational. |
| Aggressive Closer | Direct, assertive, always aiming for a “yes.” |
| Donald Trump | Bold, confident, and controversial. |
| Joe Biden | Soft-spoken, empathetic, with a hint of grandpa energy. |
| Wolf of Wall Street | Energetic, persuasive, and money-focused. |
| Elon Musk | Visionary, quirky, and matter-of-fact. |
| Kevin Hart | Fast-talking and hilarious. |
| The Rock | Charismatic and full of hype. |
| Jar Jar Binks | Clumsy comic relief with a chaotic syntax. |
| Yoda | Wise, reversed sentence order, it has. |
| Tommy Shelby | Cold, calculated, Peaky Blinders style. |
| Saul Goodman | Slick, legal hustler energy. |
| Heisenberg (Walter White) | Dark, serious, calculated — “I am the danger.” |
| Jesse Pinkman | Street-smart, informal, frequent “yo.” |
| Optimus Prime | Heroic, formal, and noble. |
| Megatron | Villainous and authoritarian. |
| Son Goku | Cheerful and battle-ready. |
| Daenerys Targaryen | Regal, determined, breaker of chains. |
| Hermione Granger | Book-smart, precise, articulate. |
| Mulan | Brave, focused, honorable. |
| Lady Gaga | Glamorous and creatively intense. |
| Tony Stark (Iron Man) | Witty, tech-savvy, and full of sarcasm. |
| Elsa (Frozen) | Calm, regal, with an icy edge. |
| Michael Scott (The Office) | Awkward, unpredictable, tries to be funny. |
| Moana | Adventurous, optimistic, and kind. |
| Frida Kahlo | Artistic, deep, and passionate. |
| Jack Sparrow | Eccentric and unpredictable. |
| Indiana Jones | Adventurous and confident. |
| Beyoncé | Empowered, elegant, and commanding. |
| Sherlock Holmes | Analytical, detached, brilliant. |
| Tiana (The Princess & Frog) | Driven, grounded, and focused. |
| Charlie Chaplin | Silent-era charm with expressive tone. |
| Katniss Everdeen | Stoic, focused, and fiercely independent. |
| Groot | Repetitive but expressive (“I am Groot”). |
| Deadpool | Chaotic, irreverent, 4th-wall-breaking. |
| The Joker | Unhinged, theatrical, and darkly funny. |
| Loki | Mischievous, cunning, and charismatic. |
| Bugs Bunny | Witty, cheeky, and playful. |
| Pee-wee Herman | Eccentric and unpredictable. |
| Dr. Evil | Satirical villain, comically ambitious. |
| Borat Sagdiyev | Naive, awkward, hilariously inappropriate. |
| Albert Einstein | Brilliant, theoretical, with quirky logic. |
| Dorothy Gale | Innocent, curious, with wonder in her tone. |


Choose wisely — your agent’s personality will shape how it sounds and behaves in every interaction.
TimezoneDefine the timezone of the agent. This influences time-related actions, such as booking meetings.


Agent Knowledge Base
Agent Knowledge Base
Before your Pearl can answer questions accurately, it needs context. This step helps define the essential background information your agent will rely on during conversations.
Company NameGive your Pearl the name of the company it represents. This name may be used when Pearl introduces itself or provides company-related information.

Company DescriptionAdd a brief company description including your industry, mission, or key services. This allows Pearl to answer questions with more contextual relevance.

Pearl Knowledge BaseThis is where you teach Pearl what it needs to know to respond with relevance and accuracy. Add detailed information about your services, pricing, opening hours, locations, and any key operational data.Whether you’re describing how your subscription plans work, listing available services, or clarifying your business hours, this section allows Pearl to access structured information that supports more precise answers.

MemoryWhen enabled, Pearl remembers the user or lead, allowing it to seamlessly continue conversations from where they left off.

Speech Recognition KeywordsSome words are just… not in the dictionary. Whether you’re using brand-specific terms, creative product names, or industry jargon, teaching Pearl how to recognize them makes all the difference.Use this feature to define:



Company DescriptionAdd a brief company description including your industry, mission, or key services. This allows Pearl to answer questions with more contextual relevance.


Pearl Knowledge BaseThis is where you teach Pearl what it needs to know to respond with relevance and accuracy. Add detailed information about your services, pricing, opening hours, locations, and any key operational data.
You can either write this content manually or upload a reference file.
Multiple documents can be added if needed — supported formats:
Multiple documents can be added if needed — supported formats:
.doc, .docx, .txt.

MemoryWhen enabled, Pearl remembers the user or lead, allowing it to seamlessly continue conversations from where they left off.
Example use case: Hospitality
Let’s say a guest checks into a hotel. Pearl can:- Remember their room number
- Greet them by name
- Recall their preferences (like “extra towels” or “no wake-up call”)
- Offer a smooth, personalized experience every time they call
Resetting MemoryNeed a fresh start? Pearl’s memory can be reset via API.This is especially important in contexts like hospitality, where once a guest checks out, Pearl clears the slate — ensuring the next visitor starts with a clean experience.


Speech Recognition KeywordsSome words are just… not in the dictionary. Whether you’re using brand-specific terms, creative product names, or industry jargon, teaching Pearl how to recognize them makes all the difference.Use this feature to define:
- Keywords: The unique word or name you want Pearl to catch
- Pronunciations: Variations of how users might say it (spoken form)
Example
Let’s say your bakery sells a pastry calledFluffoBun.Here’s how you’d define it:- Keyword: FluffoBun
- Pronunciations: fluh-foh-bun, floof-oh-bun, fluff-bunb
(Separate each pronunciation with a comma)


Analytics
Analytics
Use this section to track, evaluate, and act on your Pearl’s performance. Define what success looks like, apply custom tags to key conversation moments, and set up notifications to stay on top of important calls.
Define the Success of Your PearlSpecify what constitutes a successful call for your Pearl — such as booking a meeting, confirming interest, or qualifying a lead. This success definition will be reflected in your campaign analytics and lead statuses, helping you sort and follow up efficiently.

Indicator TagsUse Indicator Tags to label and categorize key moments in a conversation.
They help you structure your data, identify important insights, and filter your leads with precision.Each tag includes:

If you don’t define success for your Pearl, all answered calls will be marked as Completed by default.
By using this feature, you’ll unlock two possible outcomes instead: Call Successful and Call Unsuccessful, giving you more control over lead qualification.
By using this feature, you’ll unlock two possible outcomes instead: Call Successful and Call Unsuccessful, giving you more control over lead qualification.


Indicator TagsUse Indicator Tags to label and categorize key moments in a conversation.
They help you structure your data, identify important insights, and filter your leads with precision.Each tag includes:
- Name — A clear label (e.g.
"Interested","Mentioned Competitor") - Color — Used for visual sorting in your interface
- Assignment rule — A short description of when the tag should be applied
Example
You’re asking leads what they usually drink in the morning. You might define:-
Tag:
Coffee- Color: Brown
- When to assign: If the lead mentions drinking coffee
-
Tag:
Tea- Color: Green
- When to assign: If the lead mentions drinking tea
Indicator Tags are not just for display — they’re functional. You can filter campaigns by tag, trigger notifications, or use them to define success in analytics.


Campaign Settings
Campaign Settings
Configure your campaign settings for inbound or outbound calls.Steps to Create an Inbound Activity

Managing Call Volume with QueuesIf your Inbound Activity experiences high call volumes, callers will not be turned away. Instead, they will enter a waiting queue where they can listen to customizable messages and music until an AI agent becomes available.
- Inbound
- Outbound
What are Inbound Activities?Inbound Activities refer to the capability of your conversational AI to handle incoming calls. This feature allows you to engage with callers immediately and effectively, using the conversational flows defined in your Pearl.
1
Purchase a Phone Number
You first need to acquire a phone number from our platform. This number will be dedicated to your Inbound Activity and can receive calls from anywhere at any time.



2
Assign the Phone Number to Your Campaign
Link the purchased phone number to the Pearl you want to use for handling inbound calls. This connects your conversational flow to real-world interactions.



3
Configure Inbound Setting
Set up your inbound call parameters, such as:









- Number of Agents: Specify the number of agents that will handle calls simultaneously.


- Waiting Queue Message: Define the sentence that will be said to callers if they enter the waiting queue.


- Queue Music: Choose the song that will be played while callers wait in the queue.


- Recording Option: If recording is enabled, this conversation will be recorded and saved for future access. If recording is disabled, the conversation will not be recorded and no audio will be available.
- Recording After Transfer Call: Boolean - If enabled, the call will continue to be recorded after being transferred. Note: “Pearl & End-user” must be selected; otherwise, it will be automatically disabled. This setting is important for maintaining logs in multi-agent interactions.


- Transcript Masking: (Post-Call) When enabled, sensitive information in conversation transcripts is automatically masked after the call while preserving essential context. This is especially useful for post-call analysis, compliance, and data security, ensuring that private details like: Credit card numbers Social Security numbers Personal identifiers are redacted while keeping the conversation readable.


For example, if a customer says: “My credit card number is 1234-5678-9012-3456.” The transcript might store it as: “My credit card number is —**-3456.” This helps businesses review interactions safely without exposing sensitive data.
4
- Call Webhook: A call webhook is triggered at key points during the call lifecycle, such as when the call is initiated and when it ends. You receive an object similar to the one returned by the Get Calls Endpoint, including details like call duration, outcome, and any data collected during the call. This is useful for tracking call performance and automation.


Agents
Understand how to manage your agents, including adding and configuring agents for your inbound and outbound activities.
Phone Numbers
Learn how to purchase and manage phone numbers, and configure them for your NLPearl.AI activities.
Managing Call Volume with QueuesIf your Inbound Activity experiences high call volumes, callers will not be turned away. Instead, they will enter a waiting queue where they can listen to customizable messages and music until an AI agent becomes available.

























